A new DCC schema version 3.4.0-rc.2 has been published for the DCC schema. The schema is for temporary purposes only, it is due to changes.
The release candidate is intended for interested testers only and is solely for testing purposes. Content may change during development.









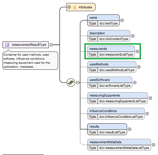
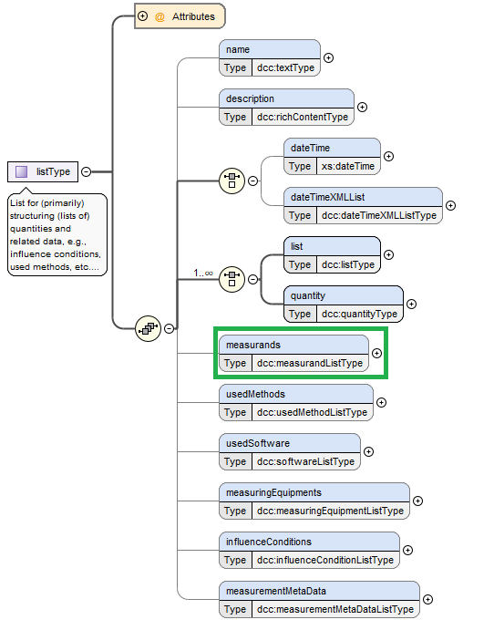
To process tables correctly, specify the number of independent quantities in dcc:list using the dimension attribute, and index each quantity in dcc:quantity with the index attribute.



This is just an example and not from a production release DCC.
<dcc:measurands>
<dcc:measurand>
<dcc:name>
<dcc:content lang="en">Molar fraction of Creatinin in whole blood</dcc:content>
<dcc:content lang="de">Molare Stoffmengenkonzentration von Kreatinin in Vollblut</dcc:content>
</dcc:name>
<dcc:description/>
<dcc:informationSources>
<!-- References to entries for the complete measurand (i.e. Molar fraction of Creatinin in whole blood), if existing -->
<dcc:informationSource refType="labMed_LOINC">
<dcc:reference>LOINC database</dcc:reference>
<dcc:referenceID>14682-9</dcc:referenceID>
<dcc:link>https://loinc.org/</dcc:link>
</dcc:informationSource>
</dcc:informationSources>
<dcc:measurandSpecifications>
<dcc:measurandSpecification refType="basic_kindOfQuantity">
<!-- refType basic_kindOfQuantity still to be defined with reference to definition in VIM 1.2 -->
<dcc:name>
<dcc:content lang="en">Molar fraction</dcc:content>
<dcc:content lang="de">Molare Stoffmengenkonzentration</dcc:content>
</dcc:name>
<dcc:informationSources>
<!-- References to entries for the measurand specification "kind of quantity" (i.e. Molar fraction), if existing -->
<dcc:informationSource>
<dcc:reference>DIN 1310:1984-02</dcc:reference>
<dcc:referenceID>XYZ</dcc:referenceID>
<dcc:link>https://doi.org/10.31030/1082186</dcc:link>
</dcc:informationSource>
<dcc:informationSource>
<dcc:reference>IUPAC Gold Book</dcc:reference>
<dcc:referenceID>A00296</dcc:referenceID>
<dcc:link>https://goldbook.iupac.org/terms/view/A00296.html</dcc:link>
</dcc:informationSource>
<dcc:informationSource>
<dcc:reference>ISO 80000-9:2019</dcc:reference>
<dcc:referenceID>3.XX</dcc:referenceID>
<dcc:link>https://webstore.iec.ch/en/publication/59507</dcc:link>
</dcc:informationSource>
</dcc:informationSources>
</dcc:measurandSpecification>
<dcc:measurandSpecification refType="labMed_analyte">
<!-- refType labMed_analyte still to be defined with appropriate definition/reference -->
<dcc:name>
<dcc:content lang="en">Creatinine</dcc:content>
<dcc:content lang="de">Kreatinin</dcc:content>
</dcc:name>
<dcc:informationSources>
<!-- References to entries for the measurand specification "analyte" (i.e. creatinin), if existing -->
<dcc:informationSource>
<dcc:reference>CAS Number</dcc:reference>
<dcc:referenceID>60-27-5</dcc:referenceID>
<dcc:link>https://commonchemistry.cas.org/detail?ref=60-27-5</dcc:link>
</dcc:informationSource>
</dcc:informationSources>
</dcc:measurandSpecification>
<dcc:measurandSpecification refType="labMed_matrix">
<!-- refType labMed_matrix still to be defined with appropriate definition/reference -->
<dcc:name>
<dcc:content lang="en">Whole blood</dcc:content>
<dcc:content lang="de">Vollblut</dcc:content>
</dcc:name>
<dcc:informationSources>
<!-- References to entries for the measurand specification "matrix" (i.e. whole blood), if existing -->
<dcc:informationSource>
<dcc:reference>...</dcc:reference>
<dcc:referenceID>...</dcc:referenceID>
<dcc:link>....</dcc:link>
</dcc:informationSource>
</dcc:informationSources>
</dcc:measurandSpecification>
</dcc:measurandSpecifications>
</dcc:measurand>
</dcc:measurands>
<dcc:result>
<dcc:name>
<dcc:content lang="de">Ladungsübertragungsfunktion</dcc:content>
<dcc:content lang="en">Charge transfer function</dcc:content>
</dcc:name>
<dcc:data refType="vib_chargeTransferFunction">
<dcc:list tableDimension="1">
<dcc:quantity index="0" refType="vib_frequency vib_nominalFrequency">
<dcc:name>
<dcc:content lang="de">Frequenz</dcc:content>
<dcc:content lang="en">Frequency</dcc:content>
</dcc:name>
<si:realListXMLList>
<si:valueXMLList>10.0 12.5 16.0</si:valueXMLList>
<si:unitXMLList>\hertz</si:unitXMLList>
</si:realListXMLList>
</dcc:quantity>
<dcc:quantity refType="vib_magnitudeTransferCoefCharge">
<dcc:name>
<dcc:content lang="de">Ladungsübertragungskoeffizent Betrag</dcc:content>
<dcc:content lang="en">Charge transfer coefficient magnitude</dcc:content>
</dcc:name>
<si:realListXMLList>
<si:valueXMLList>0.13017 0.13017 0.13016</si:valueXMLList>
<si:unitXMLList>\pico\coulomb\metre\tothe{-1}\second\tothe{2}</si:unitXMLList>
<si:measurementUncertaintyUnivariateXMLList>
<si:expandedMUXMLList>
<si:valueExpandedMUXMLList>0.00013 0.00013 0.00013</si:valueExpandedMUXMLList>
<si:coverageFactorXMLList>2.0</si:coverageFactorXMLList>
<si:coverageProbabilityXMLList>0.95</si:coverageProbabilityXMLList>
<si:distributionXMLList>normal</si:distributionXMLList>
</si:expandedMUXMLList>
</si:measurementUncertaintyUnivariateXMLList>
</si:realListXMLList>
<dcc:relativeUncertainty>
<dcc:relativeUncertaintyXmlList>
<si:valueXMLList>0.001 0.001 0.001</si:valueXMLList>
<si:unitXMLList>\one</si:unitXMLList>
</dcc:relativeUncertaintyXmlList>
</dcc:relativeUncertainty>
</dcc:quantity>
<dcc:quantity refType="vib_phase">
<dcc:name>
<dcc:content lang="de">Phasenverzögerung</dcc:content>
<dcc:content lang="en">Phase delay</dcc:content>
</dcc:name>
<si:realListXMLList>
<si:valueXMLList>-0.01783 -0.02529 -0.02356</si:valueXMLList>
<si:unitXMLList>\degree</si:unitXMLList>
<si:measurementUncertaintyUnivariateXMLList>
<si:expandedMUXMLList>
<si:valueExpandedMUXMLList>0.00004 0.00005 0.00005</si:valueExpandedMUXMLList>
<si:coverageFactorXMLList>2.0</si:coverageFactorXMLList>
<si:coverageProbabilityXMLList>0.95</si:coverageProbabilityXMLList>
<si:distributionXMLList>normal</si:distributionXMLList>
</si:expandedMUXMLList>
</si:measurementUncertaintyUnivariateXMLList>
</si:realListXMLList>
<dcc:relativeUncertainty>
<dcc:relativeUncertaintyXmlList>
<si:valueXMLList>0.002 0.002 0.002</si:valueXMLList>
<si:unitXMLList>\one</si:unitXMLList>
</dcc:relativeUncertaintyXmlList>
</dcc:relativeUncertainty>
</dcc:quantity>
<dcc:quantity refType="vib_nominalAccelerationAmplitude vib_accelerationAmplitude">
<dcc:name>
<dcc:content lang="de">Beschleunigungsamplitude</dcc:content>
<dcc:content lang="en">Acceleration Amplitude</dcc:content>
</dcc:name>
<si:realListXMLList>
<si:valueXMLList>5.0 5.0 5.0</si:valueXMLList>
<si:unitXMLList>\metre\second\tothe{-2}</si:unitXMLList>
</si:realListXMLList>
</dcc:quantity>
</dcc:list>
</dcc:data>
</dcc:result>
Only two changes are necessary in the current DCC to use the release candidate.
<dcc:digitalCalibrationCertificate
xmlns:xsi="http://www.w3.org/2001/XMLSchema-instance"
xmlns:dcc="https://ptb.de/dcc"
xmlns:si="https://ptb.de/si"
- xsi:schemaLocation="https://ptb.de/dcc https://ptb.de/dcc/v3.3.0/dcc.xsd"
+ xsi:schemaLocation="https://ptb.de/dcc https://ptb.de/dcc/v3.4.0-rc.2/dcc.xsd"
- schemaVersion="3.3.0">
+ schemaVersion="3.4.0-rc.2">
...
The generated autodocs are available here:
The new schema candidate is available here:
No release schedule available yet.